Deno Deploy
— 新增功能 —
专为所有 JavaScript 打造
(是的,所有)
我们一直努力将全新的 Deno Deploy 打造成运行 JavaScript 或 TypeScript 应用程序的最佳部署平台。
拥有项目所需的一切
无论您使用何种框架、包管理器或构建工具,Deno Deploy 都能满足您的需求。
ISR
SSG
SSR
PPR
FFI
子进程
Node 插件
专为简洁而设计的数据层
与您的生产数据库无缝集成,并且每次 PR 都能获得一个独立的克隆!
从我们简单的托管 KV 存储开始,或者与您选择的可扩展数据库服务同步。
Deno Deploy您的 AWS/GCPdeployd托管式应用配置强大的开发者工具
无论是在本地构建还是在生产环境调试,Deno Deploy 都能提供世界一流的开发者体验
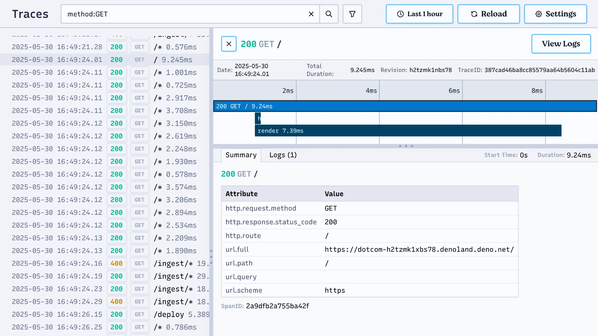
一流的遥测功能
Deno Deploy 基于标准的 OpenTelemetry 协议构建,为您提供开箱即用的自动插桩日志、跟踪和指标。
通过 Deno Deploy 控制面板进行探索,或轻松导出到您自己的可观测性平台。

即将推出!
$ deno --connected myApp.tsTo set up local tunneling, telemetry,and environments click here:https://app.deno.com/connect/789b874d…
本地速度,生产能力
使用 Deno 构建、部署、管理和观测您的应用程序,无需离开命令行
- 本地隧道
- 遥测
- 环境变量
- 部署
使用在线沙盒快速构建
在浏览器中即时启动新项目,并附带实时预览 URL!
添加文件、配置构建,甚至为每个在线沙盒设置独特的 .env 变量

— 改进功能 —
一个快速且灵活的平台
无论您需要轻松的无服务器、简单的静态解决方案,还是介于两者之间的任何方案,Deno Deploy 都能满足您的用例需求。
每次推送时部署
享受自动部署和构建,每个拉取请求都有预览域,每个环境都有可自定义的域


强大的协作工具
为各种规模的团队打造。自定义时间线、环境、构建等——此外,无需泄露即可共享
.env 值。为构建者而生
更快的冷启动
Deno Deploy 在轻量级的 V8 隔离环境中运行您的代码,提供比 Lambda 函数或虚拟机更快的冷启动时间。
弹性伸缩
从慷慨的免费套餐开始,并根据需要自动平稳地向上或向下扩展。
在 Deno 上运行
Deno Deploy 底层基于 Deno 运行,因此您将获得更快的速度和更高的安全性,并完全兼容 Node 和 npm。这就像一次免费升级。

依然受到最优秀团队的信任